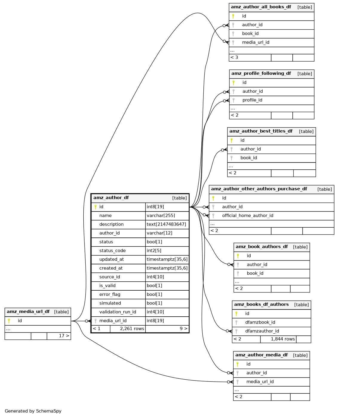
Columns
| Column | Type | Size | Nulls | Auto | Default | Children | Parents | Comments | |||||||||||||||||||||||||||
|---|---|---|---|---|---|---|---|---|---|---|---|---|---|---|---|---|---|---|---|---|---|---|---|---|---|---|---|---|---|---|---|---|---|---|---|
| id | int8 | 19 | √ | null |
|
|
|||||||||||||||||||||||||||||
| name | varchar | 255 | null |
|
|
||||||||||||||||||||||||||||||
| description | text | 2147483647 | √ | null |
|
|
|||||||||||||||||||||||||||||
| varchar | 12 | √ | null |
|
|
||||||||||||||||||||||||||||||
| status | bool | 1 | null |
|
|
||||||||||||||||||||||||||||||
| status_code | int2 | 5 | √ | null |
|
|
|||||||||||||||||||||||||||||
| updated_at | timestamptz | 35,6 | null |
|
|
||||||||||||||||||||||||||||||
| created_at | timestamptz | 35,6 | null |
|
|
||||||||||||||||||||||||||||||
| source_id | int4 | 10 | √ | null |
|
|
|||||||||||||||||||||||||||||
| is_valid | bool | 1 | √ | null |
|
|
|||||||||||||||||||||||||||||
| error_flag | bool | 1 | √ | null |
|
|
|||||||||||||||||||||||||||||
| simulated | bool | 1 | √ | null |
|
|
|||||||||||||||||||||||||||||
| validation_run_id | int4 | 10 | √ | null |
|
|
|||||||||||||||||||||||||||||
| media_url_id | int8 | 19 | √ | null |
|
|
Indexes
| Constraint Name | Type | Sort | Column(s) |
|---|---|---|---|
| amz_author_df_pkey | Primary key | Asc | id |
| amz_author_df_media_url_id_7dfa4f61 | Performance | Asc | media_url_id |

