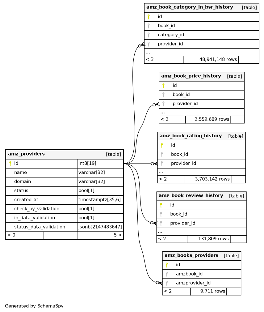
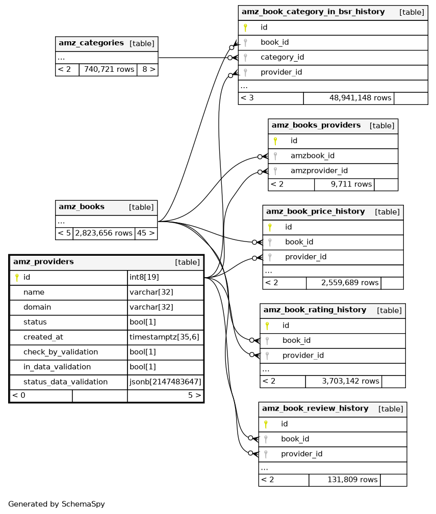
Columns
| Column | Type | Size | Nulls | Auto | Default | Children | Parents | Comments | |||||||||||||||
|---|---|---|---|---|---|---|---|---|---|---|---|---|---|---|---|---|---|---|---|---|---|---|---|
| id | int8 | 19 | √ | null |
|
|
|||||||||||||||||
| name | varchar | 32 | null |
|
|
||||||||||||||||||
| domain | varchar | 32 | null |
|
|
||||||||||||||||||
| status | bool | 1 | null |
|
|
||||||||||||||||||
| created_at | timestamptz | 35,6 | null |
|
|
||||||||||||||||||
| check_by_validation | bool | 1 | null |
|
|
||||||||||||||||||
| in_data_validation | bool | 1 | null |
|
|
||||||||||||||||||
| status_data_validation | jsonb | 2147483647 | √ | null |
|
|
Indexes
| Constraint Name | Type | Sort | Column(s) |
|---|---|---|---|
| amz_providers_pkey | Primary key | Asc | id |

