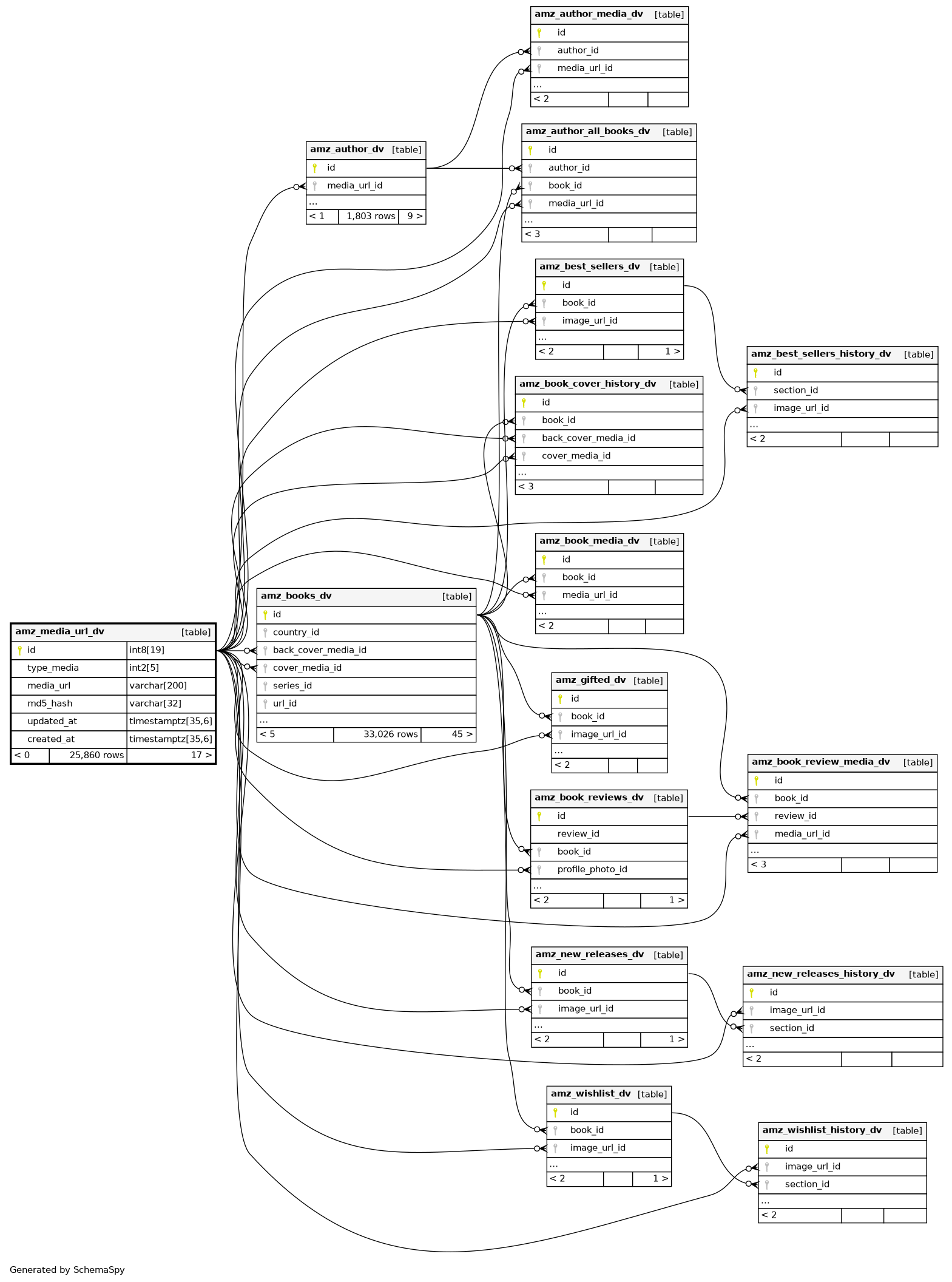
Columns
| Column | Type | Size | Nulls | Auto | Default | Children | Parents | Comments | |||||||||||||||||||||||||||||||||||||||||||||||||||
|---|---|---|---|---|---|---|---|---|---|---|---|---|---|---|---|---|---|---|---|---|---|---|---|---|---|---|---|---|---|---|---|---|---|---|---|---|---|---|---|---|---|---|---|---|---|---|---|---|---|---|---|---|---|---|---|---|---|---|---|
| id | int8 | 19 | √ | null |
|
|
|||||||||||||||||||||||||||||||||||||||||||||||||||||
| type_media | int2 | 5 | null |
|
|
||||||||||||||||||||||||||||||||||||||||||||||||||||||
| media_url | varchar | 200 | √ | null |
|
|
|||||||||||||||||||||||||||||||||||||||||||||||||||||
| md5_hash | varchar | 32 | null |
|
|
||||||||||||||||||||||||||||||||||||||||||||||||||||||
| updated_at | timestamptz | 35,6 | null |
|
|
||||||||||||||||||||||||||||||||||||||||||||||||||||||
| created_at | timestamptz | 35,6 | null |
|
|
Indexes
| Constraint Name | Type | Sort | Column(s) |
|---|---|---|---|
| amz_media_url_dv_pkey | Primary key | Asc | id |

